Correo electrónico V2

Versión de integración: 35.0

Requisitos previos

El ejemplo que se describe en esta sección se basa en Gmail, que proporciona varias opciones para acceder a los datos del buzón desde aplicaciones de terceros:

  1. Acceso a apps más seguro, habilitado de forma predeterminada, en el que se puede acceder a una Cuenta de Google sin exponer la contraseña y ver a qué datos tendrá acceso la app de terceros, entre otras cosas.

    Cómo las apps más seguras ayudan a proteger tu cuenta

  2. Contraseña de la aplicación. Una contraseña de la aplicación es un código de 16 dígitos que le otorga a la app de terceros acceso al buzón de Gmail. Las contraseñas de aplicaciones solo se pueden usar con cuentas que tengan activada la verificación en 2 pasos.

    Accede con contraseñas de aplicaciones

  3. Por lo general, las apps menos seguras son apps de terceros que no cumplen con los estándares de seguridad de Google por algún motivo. Si esta opción no está habilitada, se bloquearán los intentos de acceso de apps de terceros que no cumplan con los estándares de seguridad de Google a la casilla de correo de Gmail. Habilitar esta opción hace que la cuenta de Gmail sea menos segura, por lo que se debe usar con precaución.

    Apps menos seguras y tu Cuenta de Google

Acceso a la red a IMAP/SMTP

El acceso al correo electrónico con IMAP y el envío de correo electrónico con SMTP se realizan con una cuenta configurada.

Detalles de configuración: Cuenta: Activa el acceso a apps menos seguras.

Función Puerto predeterminado Dirección Protocolo
API Valores múltiples Saliente IMAP/SMTP

Configura la integración de Email V2 en Google Security Operations

Si quieres obtener instrucciones detalladas para configurar una integración en Google SecOps, consulta Configura integraciones.

Parámetros de integración

Usa los siguientes parámetros para configurar la integración:

Nombre visible del parámetro Tipo Valor predeterminado Es obligatorio. Descripción
Nombre de la instancia String N/A No Nombre de la instancia para la que deseas configurar la integración.
Descripción String N/A No Es la descripción de la instancia.
Dirección del remitente String usuario@ejemplo.com Dirección de correo electrónico que se usará en la integración para enviar correos electrónicos y trabajar con los correos electrónicos recibidos para esta dirección de correo electrónico (buzón)
Nombre visible del remitente String N/A Es el nombre visible del remitente.
Dirección del servidor SMTP String smtp.hmail.com Todavía no se configuró Nombre de host de DNS o dirección IP del servidor SMTP al que se conectará. La configuración del servidor SMTP se usa para enviar correos electrónicos.
Puerto SMTP Número entero 565 Todavía no se configuró Es el puerto del servidor SMTP al que se conectará.
Dirección del servidor IMAP String imap.hmail.com Todavía no se configuró Nombre de host o dirección IP del servidor IMAP al que se conectará. IMAP se usa en acciones que funcionan con los correos electrónicos recibidos en el buzón.
Puerto IMAP Número entero 993 Todavía no se configuró Es el puerto del servidor IMAP al que se conectará.
Nombre de usuario String N/A Nombre de usuario para autenticarse en el servidor de correo
Contraseña Contraseña N/A Contraseña para autenticarse en el servidor de correo electrónico
SMTP: Usa SSL Casilla de verificación Marcado No Opción para habilitar SSL/TLS para la conexión SMTP.
IMAP: Usa SSL Casilla de verificación Marcado No Opción para habilitar SSL/TLS para la conexión IMAP.
SMTP: Usar autenticación Casilla de verificación Marcado No

Opción para habilitar la autenticación para la conexión SMTP.

Se usa en los casos en que el servidor SMTP no funciona en la configuración de "relay abierto" y requiere autenticación para enviar correos electrónicos.

Ejecutar de forma remota Casilla de verificación Desmarcado No Marca la casilla para ejecutar la integración configurada de forma remota. Una vez que se marca, aparece la opción para seleccionar al usuario remoto (agente).

Si es necesario, puedes hacer cambios más adelante. Una vez configuradas, las instancias se pueden usar en las guías. Para obtener información detallada sobre cómo configurar y admitir varias instancias, consulta Compatibilidad con varias instancias.

Acciones

Ping

Prueba la conectividad con el servidor de correo electrónico con los parámetros proporcionados en la página de configuración de la integración.

Casos de uso

Prueba la conectividad con los servidores de correo IMAP y SMTP usando los parámetros de configuración de los ajustes de integración.

Fecha de ejecución

Esta acción se ejecuta en todas las entidades.

Resultados de la acción

Resultado de secuencia de comandos
Nombre del resultado de la secuencia de comandos Opciones de valor Ejemplo
is_success Verdadero/Falso is_success:False
Muro de casos
Tipo de resultado Valor o descripción Tipo
Mensaje de salida*
  • Si la conexión se realiza correctamente, imprime el mensaje "Successfully connected to the email server with the provided connection parameters!".
  • Si no se pudo conectar a IMAP: Imprime "No se pudo conectar al servidor IMAP. El error es {0}".format(exception.stacktrace)
  • Si no se pudo conectar al servidor SMTP: Imprime "Failed to connect to the SMTP server! El error es {0}".format(exception.stacktrace)
  • Si no se pudo establecer la conexión con SMTP ni con IMAP: Imprime ambos errores para SMTP e IMAP.
  • Si no se configuran SMTP ni IMAP, la prueba de ping debe devolver un error.
  • Para SMTP y IMAP, el ping debe realizar una verificación independiente con un mensaje independiente.
  • Si se configuró al menos SMTP o IMAP: La prueba de ping debería devolver un resultado exitoso, lo que indica que se probó la configuración (IMAP o SMTP) y se omitió la parte no configurada.
General

Enviar correo electrónico

Con esta acción, puedes enviar correos electrónicos desde un solo buzón a una cantidad de destinatarios aleatorios. Los usuarios pueden recibir alertas sobre el resultado de dichas alertas generadas por Google SecOps o por los usuarios respectivos. La acción puede devolver el ID del mensaje de correo electrónico para que puedas usarlo y supervisar la respuesta del nombre de usuario de este correo electrónico en la acción "Wait for User E-mail". Se usa para hacerle al usuario una pregunta de la guía y operar en la guía según la respuesta del usuario.

Parámetros

Parámetro Tipo Valor predeterminado Es obligatorio Descripción
Destinatarios String N/A Es la dirección de correo electrónico del destinatario. Si hay varias direcciones, sepáralas con comas.
CC String N/A No Dirección de correo electrónico de Cc. Si hay varias direcciones, sepáralas con comas.
Cco String N/A No Dirección de correo electrónico de Cco. Si hay varias direcciones, sepáralas con comas.
Asunto String N/A Es el asunto del correo electrónico.
Contenido String N/A Es el cuerpo del correo electrónico.
Rutas de archivos adjuntos String N/A No Lista separada por comas de las rutas de acceso a los archivos adjuntos almacenados en el servidor para agregarlos al correo electrónico.
ID del mensaje de devolución del correo electrónico enviado Casilla de verificación Desmarcado No Si se selecciona, la acción devuelve el ID del mensaje del correo electrónico enviado en el resultado JSON técnico. Es el ID del mensaje que se puede usar para que la acción "Esperar correo electrónico del usuario" procese la respuesta del usuario.

Casos de uso

Envía un correo electrónico de notificación a la lista de destinatarios.

Flujo de trabajo del caso de uso

Fecha de ejecución

Esta acción se ejecuta en todas las entidades.

Resultados de la acción

Resultado de secuencia de comandos
Nombre del resultado de la secuencia de comandos Opciones de valor Ejemplo
is_success Verdadero/Falso is_success:False
Resultado de JSON

La acción devuelve el resultado JSON técnico del objeto de correo.

Si la opción "Devolver el ID del mensaje para el correo electrónico enviado" está habilitada, la acción devuelve message_id para el correo electrónico enviado en el resultado JSON técnico. Si no se configura el parámetro "Devuelve el ID del mensaje del correo electrónico enviado", no es necesario devolver el parámetro message_id para el correo electrónico enviado.

{
    "message_id": "<4f1e50e8f4027d187a2385a39b83cde46e5b53c1-10013525-100078757@example.com>"
}
Muro de casos
Tipo de resultado Valor o descripción Tipo
Mensaje de salida*
  • Si el correo electrónico se envió correctamente, se mostrará el mensaje "Se envió correctamente el correo electrónico".
  • Si el correo electrónico se envió correctamente y la opción "Devolver el ID del mensaje del correo electrónico enviado" está habilitada, se mostrará el mensaje "Se envió el correo electrónico correctamente. El ID del mensaje de correo electrónico es: {0}".format(message_id)
  • Si hay un error, imprime "No se pudo enviar el correo electrónico". El error es {0}".format(exception.stacktrace)
General

Reenviar correo electrónico

Reenvía el correo electrónico, incluidos los mensajes anteriores. El message_id del correo electrónico que se reenviará debe proporcionarse como un parámetro de entrada de la acción.

Parámetros

Nombre visible del parámetro Tipo Valor predeterminado Es obligatorio Descripción
ID del mensaje de correo electrónico que se reenviará String N/A Es el valor de message_id del correo electrónico que se reenviará.
Nombre de la carpeta String Recibidos No

Es la carpeta del buzón en la que se buscará el correo electrónico. El parámetro también debe aceptar una lista de carpetas separadas por comas para verificar la respuesta del usuario en varias carpetas.

Ten en cuenta que puedes configurar carpetas específicas de correo, por ejemplo, "[Gmail]/Todos", para buscar en todas las carpetas del buzón de Gmail. Además, el nombre de la carpeta debe coincidir exactamente con la carpeta de IMAP. Si el nombre de una carpeta contiene espacios, debe estar entre comillas dobles.

Destinatarios CSV N/A Lista arbitraria separada por comas de direcciones de correo electrónico para los destinatarios del correo electrónico.
CC CSV N/A No Lista arbitraria de direcciones de correo electrónico separadas por comas que se incluirán en el campo CC del correo electrónico.
BCC CSV N/A No Dirección de correo electrónico de Cco. Si hay varias direcciones, sepáralas con comas.
Asunto String N/A La parte del asunto del correo electrónico
Contenido String N/A No Es la parte del cuerpo del correo electrónico.
Rutas de acceso de archivos adjuntos String N/A No Lista separada por comas de las rutas de acceso a los archivos adjuntos almacenados en el servidor para agregarlos al correo electrónico.
ID del mensaje de correo electrónico reenviado Casilla de verificación Desmarcado No Si se selecciona, la acción devuelve el ID del mensaje del correo electrónico reenviado en el resultado técnico en formato JSON.

Fecha de ejecución

Esta acción no se ejecuta en entidades.

Resultados de la acción

Resultado de secuencia de comandos
Nombre del resultado de la secuencia de comandos Opciones de valor Ejemplo
is_success Verdadero/Falso is_success:False
Resultado de JSON
{
   Date
   message_id
   Recipient
}
Muro de casos
Tipo de resultado Valor o descripción Tipo
Mensaje de salida*

Si el correo electrónico se reenvía correctamente: "El correo electrónico se reenvió correctamente".

Si el correo electrónico se reenvió correctamente y la opción "Devolver el ID del mensaje para el correo electrónico reenviado" está habilitada: "El correo electrónico se reenvió correctamente. El ID del mensaje de correo electrónico es: {0}".format(message_id)

If error: Imprime "No se pudo reenviar el correo electrónico. El error es {0}".format(exception.stacktrace)

General

Espera el correo electrónico del usuario

Espera la respuesta del usuario en función de un correo electrónico enviado con la acción Send Email.

Parámetros

Parámetro Tipo Valor predeterminado Es obligatorio Descripción
ID del mensaje para verificar las respuestas String N/A La acción debe tomar como entrada un ID de mensaje para saber para qué correo electrónico debe hacer un seguimiento de la respuesta.
¿Esperar a que respondan todos los destinatarios? Casilla de verificación Marcado No Si hay varios destinatarios, se puede usar el parámetro para definir si la acción debe esperar las respuestas de todos los destinatarios para continuar o si debe esperar la primera respuesta para continuar.
Cuánto tiempo esperar la respuesta del destinatario (en minutos) Número entero 1440 Cantidad de minutos que se espera la respuesta del usuario antes de marcarla como agotada.
Patrón de exclusión de la etapa de espera String N/A No Expresión regular para excluir respuestas específicas de la etapa de espera. Funciona con el cuerpo del correo electrónico. Por ejemplo, para excluir los correos electrónicos automáticos de respuesta automática de oficina para que no se consideren como respuestas de destinatarios y, en cambio, esperar la respuesta real del usuario.
Carpeta en la que se buscará la respuesta String Recibidos No El parámetro se puede usar para especificar la carpeta de correo electrónico del buzón (el buzón que se usó para enviar el correo electrónico con la pregunta) en la que se buscará la respuesta del usuario. El parámetro también debe aceptar una lista de carpetas separadas por comas para verificar la respuesta del usuario en varias carpetas. El parámetro distingue mayúsculas de minúsculas.
Recupera los archivos adjuntos de la respuesta Casilla de verificación Desmarcado No Si se selecciona, si el destinatario responde con un archivo adjunto, recupera la respuesta del destinatario y la agrega como archivo adjunto para el resultado de la acción.

Casos de uso

Espera la respuesta del usuario al correo electrónico enviado anteriormente por la acción Send Email.

Una vez que se encuentra la respuesta, analízala en la guía y ejecuta pasos adicionales si corresponde.

Flujo de trabajo del caso de uso

Fecha de ejecución

Esta acción se ejecuta en todas las entidades.

Resultados de la acción

Resultado de secuencia de comandos
Nombre del resultado de la secuencia de comandos Opciones de valor Ejemplo
is_success Verdadero/Falso is_success:False
Resultado de JSON
{
    "Responses":
    {[
     "user1@example.com": "Approved",
     "user2@example.com": "",
     "user3@example.com": ""
     ]}
}
Muro de casos
Tipo de resultado Valor o descripción Tipo
Mensaje de salida*
  • Si el correo electrónico se envió correctamente, se mostrará el mensaje "Se envió correctamente el correo electrónico".
  • Si el correo electrónico se envió correctamente y la opción "Devolver el ID del mensaje para el correo electrónico enviado" está habilitada, se mostrará el mensaje "Se envió el correo electrónico correctamente. El ID del mensaje de correo electrónico es: {0}".format(message_id)
  • Si hay un error, imprime "No se pudo enviar el correo electrónico". El error es {0}".format(exception.stacktrace)
General

Buscar correo electrónico

Buscar correos electrónicos específicos del buzón con varios criterios de búsqueda La operación recupera detalles sobre todo lo que hay en un archivo JSON en el buzón. Posteriormente, los datos se pueden usar para el análisis automático o manual.

Parámetros

Parámetro Tipo Valor predeterminado Es obligatorio Descripción
Nombre de la carpeta String Recibidos Es la carpeta del buzón en la que se buscará el correo electrónico. El parámetro también debe aceptar una lista de carpetas separadas por comas para verificar la respuesta del usuario en varias carpetas.
Filtro de asunto String N/A No Condición de filtro: Especifica qué asunto se debe buscar en los correos electrónicos.
Filtro de remitente String N/A No Condición del filtro: Especifica quién debe ser el remitente de los correos electrónicos necesarios.
Filtro de destinatarios String N/A No Condición del filtro: Especifica quién debe ser el destinatario de los correos electrónicos necesarios.
Período (minutos) String N/A No Condición del filtro: Especifica en qué período (en minutos) debe buscar correos electrónicos.
Solo no leídos Casilla de verificación Desmarcado No Condición del filtro. Especifica si la búsqueda debe buscar solo los correos electrónicos no leídos.
Cantidad máxima de correos electrónicos que se pueden devolver Número entero 100 Es la cantidad máxima de correos electrónicos que se devolverán como resultado de la acción.

Casos de uso

Busca correos electrónicos sospechosos para ver si el correo electrónico o correos electrónicos similares se recibieron anteriormente para su inspección de otros usuarios en el buzón supervisado.

Flujo de trabajo del caso de uso

Fecha de ejecución

Esta acción se ejecuta en todas las entidades.

Resultados de la acción

Resultado de secuencia de comandos
Nombre del resultado de la secuencia de comandos Opciones de valor Ejemplo
is_success Verdadero/Falso is_success:False
Resultado de JSON

La acción debe devolver un resultado técnico en formato JSON del objeto de correo electrónico para cada correo electrónico encontrado. Si no se encontraron correos electrónicos, vuelve a "null".

{
    "emails": {
        "email_1": {
            "message id": "<CAJP=A_uGkttoWc1eahvP43rWVEsdk77nMu1FomhgRjRSmySLLg@mail.example.com>",
            "received": "Mon, 26 Aug 2019 03:20:13 -0700 (PDT)",
            "sender": "user@test.example",
            "recipients": "user1@example.com,user2@example.com",
            "subject": "Cool offer",
            "plaintext_body": "Hi, ...",
            "attachmment_1": "pdfdocument.pdf",
            "attachment_1_file_hash_md5": "3bd4a36cc0ed0bfc12ae5e2ece929e82"
        },
        "email_2": {
            "message id": "<WEAA=D_uGkttoWc1eahvP43rWVEsdk77nMu1FomhgRjRSmySLLg@mail.example.com>",
            "received": "Wen, 21 Aug 2019 03:20:13 -0700 (PDT)",
            "sender": "user@test.example",
            "recipients": "user3@example.com",
            "subject": "Cool offer",
            "plaintext_body": "Hi, ...",
            "attachmment_1": "photo.jpg",        "attachment_1_file_hash_md5": "3bd4a36cc0ed0bfc12ae5e2ece929e82",
            "attachmment_2": "word_document.docx",
            "attachment_2_file_hash_md5": "3bd4a36cc0ed0bfc12ae5e2ece929e82"
        }
    }
}
Muro de casos
Tipo de resultado Valor o descripción Tipo
Mensaje de salida*
  • Si la búsqueda se realiza correctamente, se imprimirá el mensaje "Search found {0} emails based on the provided search criteria".format(count([email_ids])).
  • Si no se encuentra nada, imprime "La búsqueda no encontró ningún correo electrónico coincidente".
  • Si hay un error, imprime "La búsqueda no se completó correctamente debido al error: {0}".format(exception.stacktrace)
General

Mover correo electrónico a la carpeta

Mueve uno o varios correos electrónicos de la carpeta de correo electrónico de origen a otra carpeta del buzón.

Parámetros

Parámetro Tipo Valor predeterminado Es obligatorio Descripción
Nombre de la carpeta de origen String N/A Es la carpeta de origen desde la que se moverán los correos electrónicos.
Nombre de la carpeta de destino String N/A Es la carpeta de destino a la que se moverán los correos electrónicos.
IDs de mensaje String N/A No Condición de filtro: Especifica los correos electrónicos con los IDs de correo electrónico que se deben buscar. Debe aceptar varios IDs de mensajes separados por comas. Si se proporciona el ID del mensaje, se ignora el filtro de asunto.
Filtro de asunto String N/A No Condición de filtro: Especifica qué asunto se debe buscar en los correos electrónicos.
Solo no leídos Casilla de verificación Desmarcado No Condición del filtro. Especifica si la búsqueda debe buscar solo los correos electrónicos no leídos.

Casos de uso

Mueve el correo electrónico procesado en la guía a la carpeta de archivo:

Flujo de trabajo del caso de uso

Mueve los correos electrónicos que se determinaron como sospechosos de la carpeta Recibidos a la carpeta de spam:

Flujo de trabajo del caso de uso

Fecha de ejecución

Esta acción se ejecuta en todas las entidades.

Resultados de la acción

Resultado de secuencia de comandos
Nombre del resultado de la secuencia de comandos Opciones de valor Ejemplo
is_success Verdadero/Falso is_success:False
Resultado de JSON

La acción debe devolver un resultado técnico en formato JSON del objeto de correo electrónico para cada correo electrónico encontrado y movido. Si no se encontraron correos electrónicos, se devuelve null.

Muro de casos
Tipo de resultado Valor o descripción Tipo
Mensaje de salida*
  • Si la operación se realiza correctamente (los criterios de búsqueda encontraron correos electrónicos y la operación de movimiento se realizó correctamente), se imprime el mensaje: "Se movieron correctamente {0} correos electrónicos de {1} a {2}". format(emails_count, srs_folder, dst_folder)
  • Si no se encontraron correos electrónicos, imprime "No se encontraron correos electrónicos que coincidan con los criterios de búsqueda".
  • if error: print "Error search emails: {0}".format(exception.stacktrace)
General

Borrar correo electrónico

Borra uno o varios correos electrónicos del buzón que coincidan con los criterios de búsqueda. La eliminación se puede realizar para el primer correo electrónico que coincidió con los criterios de búsqueda o para todos los correos electrónicos coincidentes.

Parámetros

Parámetro Tipo Valor predeterminado Es obligatorio Descripción
Nombre de la carpeta String N/A Es la carpeta del buzón en la que se buscará el correo electrónico. El parámetro también debe aceptar una lista de carpetas separadas por comas para verificar la respuesta del usuario en varias carpetas.
IDs de mensaje String N/A No Condición de filtro: Especifica los correos electrónicos con los IDs de correo electrónico que se deben buscar. Debe aceptar una lista de IDs de mensajes separados por comas para buscar. Si se proporciona el ID del mensaje, se ignoran los filtros de asunto, remitente y destinatario.
Filtro de asunto String N/A No Condición del filtro: Especifica el asunto para buscar correos electrónicos.
Filtro de remitente String N/A No Condición del filtro: Especifica quién debe ser el remitente de los correos electrónicos necesarios.
Filtro de destinatarios String N/A No Condición del filtro: Especifica quién debe ser el destinatario de los correos electrónicos necesarios.
Borra todos los correos electrónicos coincidentes Casilla de verificación Desmarcado No Condición del filtro: Especifica si la acción debe borrar todos los correos electrónicos que coincidan con los criterios del buzón o solo la primera coincidencia.
Días anteriores String 0 No Condición del filtro: Especifica en qué período (en días) debe buscar la acción los correos electrónicos para borrarlos. Nota: La acción solo funciona con la granularidad de días. El 0 significa que se buscarán correos electrónicos a partir de hoy.

Casos de uso

Enviar un correo electrónico de notificación a la lista de destinatarios

Flujo de trabajo del caso de uso

Fecha de ejecución

Esta acción se ejecuta en todas las entidades.

Resultados de la acción

Resultado de secuencia de comandos
Nombre del resultado de la secuencia de comandos Opciones de valor Ejemplo
is_success Verdadero/Falso is_success:False
Resultado de JSON

Objeto de correo electrónico

La acción debe devolver un resultado técnico JSON del objeto de correo electrónico para cada correo electrónico encontrado y borrado. Si no se encontraron correos electrónicos, vuelve a "null".

Muro de casos
Tipo de resultado Valor o descripción Tipo
Mensaje de salida*
  • Si la operación se realiza correctamente (se encontraron correos electrónicos según los criterios de búsqueda y la operación de eliminación se realizó correctamente), se debe imprimir el mensaje "Se borraron correctamente {0} correos electrónicos".format(email_count).
  • Si no se encontraron correos electrónicos para borrar, se mostrará el mensaje "Failed to find emails for deletion!".
  • if error : print "Error deleting emails {0}".format(exception.stacktrace)
General

Guardar archivos adjuntos de correo electrónico en el caso

Guardar los archivos adjuntos de los correos electrónicos almacenados en el buzón supervisado en el muro de casos

Parámetros

Parámetro Tipo Valor predeterminado Es obligatorio Descripción
Nombre de la carpeta String N/A Es la carpeta del buzón en la que se buscará el correo electrónico. El parámetro también debe aceptar una lista de carpetas separadas por comas para verificar la respuesta del usuario en varias carpetas.
ID de mensaje String N/A No Es el ID del mensaje para encontrar un correo electrónico del que se descargarán los archivos adjuntos.
Nombre del adjunto String N/A No Si no se especifica el parámetro, se guardan todos los archivos adjuntos de correo electrónico en el muro del caso. Si se especifica el parámetro, solo se guarda el adjunto coincidente en el muro del caso.

Casos de uso

Para fines de retención de datos debido a los estándares o procedimientos de la empresa, y debido a los requisitos reglamentarios, guarda los archivos adjuntos de correo electrónico que se detectaron como maliciosos en el muro del caso.

Fecha de ejecución

Esta acción se ejecuta en todas las entidades.

Resultados de la acción

Resultado de secuencia de comandos
Nombre del resultado de la secuencia de comandos Opciones de valor Ejemplo
is_success Verdadero/Falso is_success:False
Resultado de JSON

Objeto de correo electrónico

La acción debe devolver un resultado técnico en formato JSON del objeto de correo electrónico del mensaje desde el que se guardaron los archivos adjuntos.

Muro de casos
Tipo de resultado Valor o descripción Tipo
Mensaje de salida*
  • Si se realiza correctamente, se mostrará el mensaje "Se guardaron correctamente los siguientes archivos adjuntos del correo electrónico {0}: {1}".format(message_id, attachments list).
  • Si hay un error, imprime "No se pudieron guardar los archivos adjuntos del correo electrónico en el caso. El error es: {0}".format(exception.stacktrace)
General

Descargar archivos adjuntos de correos electrónicos

Descarga los archivos adjuntos de los correos electrónicos a una ruta específica en el servidor de Google SecOps.

Parámetros

Parámetro Tipo Valor predeterminado Es obligatorio Descripción
Nombre de la carpeta String Recibidos Es la carpeta del buzón en la que se buscará el correo electrónico. El parámetro también debe aceptar una lista de carpetas separadas por comas para verificar la respuesta del usuario en varias carpetas.
Ruta de descarga String N/A Guarda el archivo adjunto del mensaje en la ruta de descarga especificada.
ID de mensaje String N/A No Descarga archivos adjuntos de un correo electrónico específico con su ID. Por ejemplo, example@mail.gmail.com.
Filtro de asunto String N/A No Condición de filtro para buscar correos electrónicos por asunto específico.

Casos de uso

Descargar archivos adjuntos de correos electrónicos

Si el correo electrónico parece malicioso y los hashes de los archivos adjuntos aún no se calificaron en VirusTotal, sube los archivos adjuntos del correo electrónico para analizarlos en el entorno de zona de pruebas.

Flujo de trabajo del caso de uso

Fecha de ejecución

Esta acción se ejecuta en todas las entidades.

Resultados de la acción

Resultado de secuencia de comandos
Nombre del resultado de la secuencia de comandos Ejemplo
attachments_local_paths El resultado de la secuencia de comandos devuelve una cadena de rutas de acceso completas separadas por comas a los archivos adjuntos guardados.
Muro de casos
Tipo de resultado Valor o descripción Tipo
Mensaje de salida*
  • Si se ejecuta correctamente, se mostrará el siguiente mensaje: "Se descargaron {0} archivos adjuntos. \n\nArchivos:\n{1}".format(len(attachments_local_paths), "\n".join(attachments_local_paths)".
  • Si hay un error, imprime "No se pudieron descargar los archivos adjuntos del correo electrónico. El error es: {0}".format(exception.stacktrace)
General

Enviar respuesta a la conversación

Envía un mensaje como respuesta al hilo de correos electrónicos.

Parámetros

Nombre Valor predeterminado Is Mandatory Descripción
ID de mensaje Especifica el ID del mensaje al que quieres enviar una respuesta.
Nombre de la carpeta Recibidos Especifica una lista separada por comas de las carpetas de la casilla de correo en las que la acción debe buscar correos electrónicos. Nota: Puedes configurar carpetas específicas para el correo, por ejemplo, "[Gmail]/Todos" para buscar en todas las carpetas del buzón de Gmail. Además, el nombre de la carpeta debe coincidir exactamente con la carpeta IMAP. Si el nombre de la carpeta contiene espacios, debe estar entre comillas dobles.
Contenido Especifica el contenido de la respuesta.
Rutas de acceso de archivos adjuntos No Especifica una lista separada por comas de las rutas de acceso a los archivos adjuntos almacenados en el servidor para agregarlos al correo electrónico.
Resp. a todos Verdadero No Si está habilitada, la acción enviará una respuesta a todos los destinatarios relacionados con el correo electrónico original. Nota: Este parámetro tiene prioridad sobre el parámetro "Responder a".
Responder a Especifica una lista separada por comas de los correos electrónicos a los que deseas enviar esta respuesta. Si no se proporciona nada y se inhabilita la opción "Responder a todos", la acción solo enviará una respuesta al remitente del correo electrónico. Si la opción "Responder a todos" está habilitada, la acción ignorará este parámetro.

Fecha de ejecución

Esta acción no se ejecuta en entidades.

Resultados de la acción

Resultado de secuencia de comandos
Nombre del resultado de la secuencia de comandos Opciones de valor Ejemplo
is_success Verdadero/Falso is_success:False
Resultado de JSON
{
    "message_id": "<162556278608.14165.480701790user@example>",
    "recipients": "test@example.com"
}
Muro de casos
Caso Listo Fail Mensaje
Correcto No Se envió correctamente la respuesta al mensaje con el ID {ID del mensaje} en Exchange.
Error fatal, credenciales no válidas, raíz de la API No Se produjo un error al ejecutar la acción "Send Thread Reply". Motivo: {error traceback}

Conectores

Si quieres obtener instrucciones detalladas para configurar un conector en Google SecOps, consulta Cómo configurar el conector.

Conector de correo electrónico IMAP genérico

El conector se conecta al servidor de correo periódicamente para verificar si hay correos electrónicos nuevos en un buzón específico. Si hay un conector nuevo, se enviará un correo electrónico y se creará una alerta nueva, que Google SecOps agregará con la información de este correo electrónico.

En este tema, se ilustran el mecanismo y la configuración por los que Google SecOps se conecta y se integra al correo electrónico IMAP/SMTP, junto con los flujos de trabajo y las acciones admitidos que se realizan dentro de la plataforma. En este tema, se hace referencia a la comunicación con servidores que admiten IMAP, como Gmail, Outlook.com y Yahoo!. Correo electrónico.

Problemas conocidos y limitaciones

  1. La biblioteca oficial de Python para el correo electrónico no admite archivos adjuntos específicos que se envían con la aplicación de Microsoft Outlook. Esto se debe a la conversión de Outlook de .msg a .eml, lo que genera una situación en la que faltan los encabezados necesarios cuando se extrae el archivo .eml convertido. El conector detectará el error y dejará el siguiente registro:

    Error Code 1: Encountered an email object with missing headers. Please
    visit documentation portal for more details.
    

    Google SecOps seguirá creando una alerta para el correo electrónico, pero no contendrá un evento de Google SecOps basado en este adjunto.

  2. En el conector de correo electrónico IMAP genérico, cuando se procesan correos electrónicos con archivos de correo electrónico adjuntos, si el archivo adjunto original no contenía un nombre de archivo en el encabezado Content-Disposition o en cualquier otro encabezado, se asignará el siguiente nombre de archivo adjunto para que pueda aparecer correctamente como un evento en Google SecOps: Undefined_{UUID}.eml.

Reenvío de casos por correo electrónico

Google SecOps se comunicará con un servidor de correo electrónico para buscar correos electrónicos casi en tiempo real y reenviarlos para que se traduzcan y contextualicen como alertas para los casos.

Parámetros del conector

Usa los siguientes parámetros para configurar el conector:

Nombre visible del parámetro Tipo Valor predeterminado Es obligatorio Descripción
Entorno predeterminado String N/A No Selecciona el entorno requerido. Por ejemplo, "Cliente uno".
Ejecutar cada Número entero 00:00:10:00 No Selecciona la hora en la que se ejecutará la conexión. Por ejemplo, “todos los días”.
Nombre del campo del producto String device_product Se debe establecer el parámetro del framework para cada conector. Describe el nombre del campo en el que se almacena el nombre del producto.
Nombre del campo del evento String event_name_mail_type Es el nombre del campo que se usa para determinar el nombre del evento (subtipo).
Encabezados adicionales para extraer de los correos electrónicos String N/A No Extrae el encabezado adicional del correo electrónico.
Tiempo de espera de la secuencia de comandos (segundos) Número entero 60 Es el límite de tiempo de espera (en segundos) para el proceso de Python que ejecuta el script actual.
Dirección del servidor IMAP IP_OR_HOST N/A Dirección del servidor IMAP al que se conectará.
Puerto IMAP Número entero N/A Es el puerto IMAP al que se conectará.
Nombre de usuario String N/A Nombre de usuario del buzón de correo electrónico del que se extraerán los correos electrónicos, por ejemplo, user@example.com.
Contraseña Contraseña N/A Contraseña del buzón de correo electrónico del que se extraerán los correos electrónicos.
Carpeta en la que se buscarán correos electrónicos String Recibidos El parámetro se puede usar para especificar la carpeta de correo electrónico del buzón en la que se buscarán los correos electrónicos. El parámetro también debe aceptar una lista de carpetas separadas por comas para verificar la respuesta del usuario en varias carpetas. El parámetro distingue mayúsculas de minúsculas.
Zona horaria del servidor String UTC No Es la zona horaria configurada en el servidor. Por ejemplo, 1. UTC, 2. Asia/Jerusalem).
Patrón de expresión regular del entorno String N/A No Si se define, el conector extrae el entorno del campo de evento especificado. Puedes manipular los datos del campo con el campo de patrón de expresión regular para extraer una cadena específica.
USAR SSL DE IMAP Casilla de verificación Marcado No Indica si se debe usar SSL en la conexión.
Solo correos electrónicos no leídos Casilla de verificación Marcado No Si se marca esta opción, solo se extraerán los correos electrónicos no leídos.
Marcar correos electrónicos como leídos Casilla de verificación Marcado No Si se marca esta opción, los correos se marcarán como leídos después de recuperarlos.
Adjuntar EML original Casilla de verificación Desmarcado No Si se marca, se adjuntará el mensaje original como archivo eml.
Expresiones de regex para controlar los correos electrónicos reenviados String N/A No El parámetro se puede usar para especificar una cadena de una sola línea en formato JSON para controlar los correos electrónicos reenviados, y buscar los campos de asunto, remitente y destinatario del correo electrónico original en el correo electrónico reenviado.
Regex del cuerpo de exclusión String N/A No Excluye los correos electrónicos cuyo cuerpo coincide con la expresión regular especificada. Por ejemplo, ([N|n]ewsletter)|([O|o]ut of office) encuentra todos los correos electrónicos que contienen las palabras clave "Boletín informativo" o "Fuera de la oficina".
Regex del asunto de exclusión String N/A No Excluye los correos electrónicos cuyo asunto coincide con el especificado. Por ejemplo, ([N|n]ewsletter)|([O|o]ut of office) encuentra todos los correos electrónicos que contienen las palabras clave "Boletín informativo" o "Fuera de la oficina".
Tiempo de compensación en días Número entero 5

Cantidad máxima de días desde los que se recuperarán correos.

Cantidad máxima de correos electrónicos por ciclo Número entero 10 Es la cantidad máxima de correos electrónicos que se pueden extraer en un ciclo.
Dirección del servidor proxy IP_OR_HOST N/A No Es la dirección del servidor proxy que se usará.
Nombre de usuario del proxy String N/A No Nombre de usuario del proxy con el que se realizará la autenticación.
Contraseña de proxy Contraseña N/A No Contraseña del proxy para la autenticación.
¿Crear una alerta de Siemplify separada por cada archivo de correo electrónico adjunto? Casilla de verificación Desmarcado No Si está habilitado, el conector creará varias alertas, una para cada archivo de correo electrónico adjunto. Este comportamiento puede ser útil cuando se procesan correos electrónicos con varios archivos adjuntos y la asignación de eventos de Google SecOps está configurada para crear entidades a partir de un archivo de correo electrónico adjunto.
Prefijo de correo recibido original String orig No Prefijo que se agregará a las claves extraídas (para, de, asunto, etc.) del correo electrónico original recibido en el buzón supervisado.
Prefijo del archivo de correo adjunto String conectar No Prefijo que se agregará a las claves extraídas (para, de, asunto…) del archivo de correo electrónico adjunto que se recibió con el correo electrónico en el buzón supervisado.

En el área de la lista dinámica, agrega la siguiente regla para extraer valores específicos del correo electrónico con la expresión regular en el siguiente formato: Desire display name: matching regex.

Por ejemplo, para extraer URLs del correo electrónico, inserta lo siguiente:

urls: http[s]?://(?:[a-zA-Z]|[0-9]|[$-_@.&+]|[!*(),]|(?:%0-9a-fA-F))+

Casos de uso

Supervisa un buzón de correo electrónico específico en busca de correos electrónicos nuevos para su incorporación al servidor de Google SecOps como alertas.

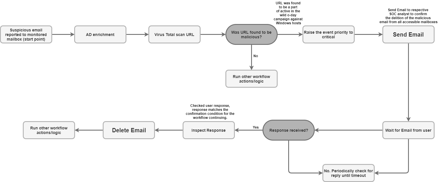
Ejemplo de caso de uso

Reglas del conector

  • El conector admite comunicaciones encriptadas para las comunicaciones del servidor de correo electrónico (SSL/TLS).

  • El conector admite la conexión al servidor de correo electrónico a través de un proxy para el tráfico de IMAP y IMAPS.

  • El conector tiene un parámetro para especificar la carpeta de correo electrónico del buzón en la que se buscarán correos electrónicos. El parámetro acepta una lista de carpetas separadas por comas para verificar la respuesta del usuario en varias carpetas. El parámetro distingue mayúsculas de minúsculas.

  • El conector admite la codificación Unicode para los correos electrónicos procesados como comunicaciones con el usuario final, que podrían estar en un idioma distinto del inglés.

¿Necesitas más ayuda? Obtén respuestas de miembros de la comunidad y profesionales de Google SecOps.