Meridian용 Cortex

이 페이지에서는 Google Meridian의 데이터 준비 및 클라우드 자동화 프로세스를 자세히 설명합니다. Meridian용 Cortex Framework는 크로스 미디어 및 판매 데이터를 사용하여 오픈소스 마케팅 믹스 모델링 (MMM)을 간소화합니다. Cortex Framework는 사전 구성된 데이터 모델을 제공하고 Colab Enterprise 및 워크플로와 같은 Google Cloud 서비스를 사용하여 Meridian 오픈소스 모델 실행을 자동화하여 이 프로세스를 간소화합니다.

Google Cloud Cortex Framework의 주요 가치 제안 중 하나는 판매, 마케팅, 주문 처리, 재고 관리와 같은 주요 영역 전반에 걸쳐 분석을 지원하는 차세대 엔터프라이즈 인텔리전스를 위한 데이터 및 인공지능 (AI) 기반을 제공하는 것입니다.

마케팅용 Cortex Framework는 교차 미디어 플랫폼 핵심성과지표 (KPI)와 측정항목을 제공합니다. 이러한 측정항목은 Google의 최신 오픈소스 마케팅 믹스 모델링인 Meridian을 실행하기 위한 모델링 전 데이터 준비 단계의 중요한 부분입니다. 광고주, 대행사, 파트너는 Google Cloud Cortex Framework Data Foundation을 활용하여 모델링 전 데이터 준비 프로세스를 가속화할 수 있습니다.

Meridian용 Cortex는 다음과 같은 핵심 Cortex Framework 데이터 소스의 데이터를 효율적으로 수집하고 변환하여 사전 모델링 프로세스를 간소화합니다.

자세한 내용은 Meridian 문서를 참고하세요.

구성 파일

노트북 실행 중에 시스템은 Cloud Storage 내 configuration 폴더에 있는 cortex_meridian_config.json 파일에서 구성 매개변수를 가져옵니다.

다음 섹션에서는 Meridian 실행을 위한 다양한 구성 YAML 파일 예시를 공유합니다.

판매

매출을 KPI로 사용하는 구성 YAML 파일의 예:

{
  "cortex_bq_project_id": "PROJECT_ID",
  "cortex_meridian_marketing_data_set_id": "K9_REPORTING",
  "cortex_meridian_marketing_view_name": "CrossMediaSalesInsightsWeeklyAgg",
  "column_mappings": {
      "controls": [],
      "geo": "geo",
      "kpi": "number_of_sales_orders",
      "media": [
          "Tiktok_impression",
          "Meta_impression",
          "YouTube_impression",
          "GoogleAds_impression"
      ],
      "media_spend": [
          "Tiktok_spend",
          "Meta_spend",
          "YouTube_spend",
          "GoogleAds_spend"
      ],
      "population": "population",
      "revenue_per_kpi": "average_revenue_per_sales_order",
      "time": "time"
  },
  "channel_names": [
      "TikTok",
      "Meta",
      "YouTube",
      "GoogleAds"
  ],
  "data_processing": {
      "kpi_type": "{USE_CASE_SPECIFIC}",
      "roi_mu": {USE_CASE_SPECIFIC},
      "roi_sigma": {USE_CASE_SPECIFIC},
      "sample": {
          "prior": {USE_CASE_SPECIFIC},
          "posterior": {
              "n_chains": {USE_CASE_SPECIFIC},
              "n_adapt": {USE_CASE_SPECIFIC},
              "n_burnin": {USE_CASE_SPECIFIC},
              "n_keep": {USE_CASE_SPECIFIC}
          }
      }
  }
}

전환수

전환을 KPI로 사용하는 경우의 구성 YAML 파일 예시:

...
    "kpi": "conversions",
    "revenue_per_kpi": "",
...

다음 표에서는 cortex_meridian_config.json 파일의 각 구성 매개변수 값을 설명합니다.

.
매개변수 의미 기본값 설명
cortex_bq_project_id Cortex Framework 데이터 세트가 있는 프로젝트입니다. {PROJECT_ID} Google Cloud 프로젝트 ID입니다.
cortex_meridian_marketing_data_set_id Meridian 뷰를 위한 Cortex가 포함된 BigQuery 데이터 세트입니다. config.json 파일에 있는 k9.datasets.reporting 의 구성 값입니다. cortex_meridian_marketing_view_name 뷰가 포함된 데이터 세트입니다.
cortex_meridian_marketing_view_name Meridian 마케팅 데이터 및 판매를 위한 Cortex가 포함된 BigQuery 뷰 "CrossMediaSalesInsightsWeeklyAgg" 주간 집계 마케팅 및 판매 데이터가 포함된 뷰입니다.
column_mappings.controls 선택사항: 타겟 KPI와 미디어 측정항목 모두에 인과적 영향을 미치는 교란 요인을 포함할 수 있습니다. [] 제어 변수에 관한 Meridian 데이터 모델링 세부정보는 제어 변수를 참고하세요.
column_mappings.geo 지역 정보를 제공하는 열입니다. "geo" Meridian 데이터 모델링에 대한 자세한 내용은 데이터 수집 및 정리를 참고하세요.
column_mappings.kpi 모델의 타겟 KPI입니다. "number_of_sales_orders" 또는 'conversions" . Meridian 데이터 모델링에 대한 자세한 내용은 데이터 수집 및 정리를 참고하세요.
column_mappings.media 채널의 노출수를 제공하는 열의 배열입니다. [ "Tiktok_impression",
"Meta_impression",
"YouTube_impression",
"GoogleAds_impression"
]
Meridian 데이터 모델링에 대한 자세한 내용은 데이터 수집 및 정리를 참고하세요.
column_mappings.media_spend 채널의 지출을 제공하는 열입니다. [ "Tiktok_spend",
"Meta_spend",
"YouTube_spend",
"GoogleAds_spend"
]
Meridian 데이터 모델링에 대한 자세한 내용은 데이터 수집 및 정리를 참고하세요.
column_mappings.population 각 지역의 인구입니다. "population" Meridian 데이터 모델링에 대한 자세한 내용은 데이터 수집 및 정리를 참고하세요.
column_mappings.revenue_per_kpi KPI 단위의 평균 수익입니다. "average_revenue_per_sales_order" 또는 "" Meridian 데이터 모델링에 대한 자세한 내용은 데이터 수집 및 정리를 참고하세요.
column_mappings.time 시간 열 - 주의 시작 (월요일) "time" Meridian 데이터 모델링에 대한 자세한 내용은 데이터 수집 및 정리를 참고하세요.
channel_names 채널 이름 배열입니다. [ "TikTok",
"Meta",
"YouTube",
"GoogleAds"
]
채널 색인에 사용된 이름은 column_mappings.mediacolumn_mappings.media_spend과 일치해야 합니다.
data_processing.kpi_type KPI는 수익 또는 기타 비수익 KPI일 수 있습니다. 수익이 최종 KPI인 경우에도 수익 외 KPI 유형을 사용할 수 있습니다. "{USE_CASE_SPECIFIC}" KPI의 Meridian 데이터 모델링 세부정보는 KPI를 참고하세요.
data_processing.roi_mu 각 미디어 채널의 ROI에 대한 이전 분포 roi_mu (노트북에서 ROI_M와 함께 사용됨) {USE_CASE_SPECIFIC} Meridian 데이터 처리 세부정보는 모델 구성API 참조를 읽고 이해해야 합니다.
data_processing.roi_sigma 각 미디어 채널의 ROI에 대한 사전 분포입니다(노트북에서 ROI_M와 함께 사용됨).roi_sigma {USE_CASE_SPECIFIC} Meridian 데이터 처리 세부정보는 모델 구성API 참조를 읽고 이해해야 합니다.
data_processing.sample.prior 사전 분포에서 추출된 샘플 수입니다. {USE_CASE_SPECIFIC} Meridian 데이터 처리 세부정보는 기본 사전 매개변수화API 참조를 읽고 이해해야 합니다.
data_processing.sample.posterior.n_chains MCMC 체인 수입니다. {USE_CASE_SPECIFIC} Meridian 데이터 처리 세부정보는 모델 구성API 참조를 읽고 이해해야 합니다.
data_processing.sample.posterior.n_adapt 체인당 적응 드로잉 수입니다. {USE_CASE_SPECIFIC} Meridian 데이터 처리 세부정보는 모델 구성API 참조를 읽고 이해해야 합니다.
data_processing.sample.posterior.n_burnin 체인당 번인 그리기 수입니다. {USE_CASE_SPECIFIC} Meridian 데이터 처리 세부정보는 모델 구성API 참조를 읽고 이해해야 합니다.
data_processing.sample.posterior.n_keep 추론을 위해 유지할 체인당 추출 수입니다. {USE_CASE_SPECIFIC} Meridian 데이터 처리 세부정보는 모델 구성API 참조를 읽고 이해해야 합니다.

Meridian과의 호환성

Cortex Framework Data Foundation과 Meridian은 별도로 출시됩니다. Cortex Framework 출시 노트에서는 출시 및 버전을 간략하게 설명합니다. Meridian의 GitHub 저장소에서 사용 가능한 최신 Meridian 버전을 확인할 수 있습니다. Meridian 필수 요건 및 시스템 권장사항은 Meridian 사용자 가이드에서 확인할 수 있습니다.

Cortex Framework Data Foundation 버전은 특정 버전의 Meridian으로 테스트됩니다. 다음 이미지와 같이 Jupyter 노트북 내에서 호환되는 Meridian을 확인할 수 있습니다.

Meridian 버전 노트북

그림 1. Meridian 버전 노트북

최신 Meridian 버전으로 업데이트하려면 노트북에서 해당 줄을 수정하세요. 노트북에서 추가 코드 조정이 필요할 수 있습니다.

데이터 모델

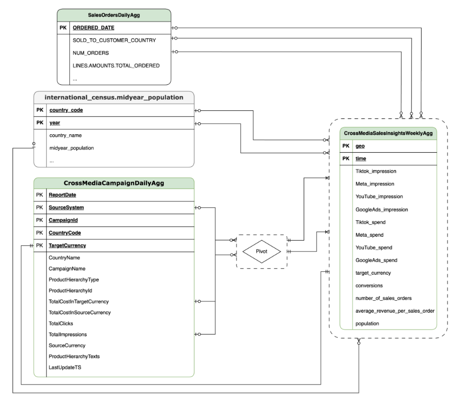
이 섹션에서는 엔티티 관계 다이어그램 (ERD)을 사용하여 CrossMediaSalesInsightsWeeklyAgg 데이터 모델을 설명합니다.

Meridian용 Cortex는 단일 뷰인 CrossMediaSalesInsightsWeeklyAgg를 사용하여 작동합니다. 이 뷰의 데이터 소스는 k9.Meridian.salesDataSourceType 구성 설정에 따라 결정되며, 다음 중 하나일 수 있습니다.

  • BYOD (자체 데이터 사용): 맞춤 데이터 통합
  • SAP_SALES: SAP 시스템의 판매 데이터입니다.
  • ORACLE_SALES: Oracle EBS 시스템의 판매 데이터입니다.

다음 섹션에서는 CrossMediaForMeridian의 엔티티 관계 다이어그램을 공유합니다.

BYOD

판매 데이터가 없는 CortexForMeridian

그림 2. CortexForMeridian 판매 데이터가 없는 경우

SAP

SAP 판매 데이터가 포함된 CortexForMeridian

그림 3. CortexForMeridian를 사용하여 SAP 데이터를 분석할 수 있습니다.

OracleEBS

Oracle EBS 판매 데이터

그림 4. CortexForMeridian를 사용하여 Oracle EBS 데이터를 분석할 수 있습니다.

다음 표에는 Meridian용 Cortex의 일부인 CrossMediaSalesInsightsWeeklyAgg 뷰의 세부 스키마가 나와 있습니다.

유형 설명
geo 문자열 다른 모든 값을 집계하는 데 사용되는 지리적 영역입니다.
시간 문자열 다른 모든 값을 집계하는 데 사용되는 시간 측정기준입니다.
Tiktok_impression 정수 TikTok에 광고가 게재된 횟수입니다.
Meta_impression 정수 Meta에 광고가 게재된 횟수입니다.
YouTube_impression 정수 YouTube에 광고가 게재된 횟수입니다.
GoogleAds_impression 정수 Google Ads에 광고가 게재된 횟수입니다.
Tiktok_spend 부동 소수점 수 TikTok 광고에 지출된 금액입니다.
Meta_spend 부동 소수점 수 Meta에서 광고에 지출된 금액입니다.
YouTube_spend 부동 소수점 수 YouTube에서 광고에 지출된 금액입니다.
GoogleAds_spend 부동 소수점 수 Google Ads에서 광고에 지출한 금액입니다.
target_currency 문자열 모든 수익 열에 사용되는 타겟 통화입니다.
전환율 정수 전환수
number_of_sales_orders 정수 Oracle EBS 또는 SAP의 판매 주문 수입니다.
average_revenue_per_sales_order 부동 소수점 수 Oracle EBS 또는 SAP의 판매 주문당 평균 수익입니다.
population 정수 지역의 인구 규모입니다.

배포

이 페이지에서는 MeridianCortex Framework를 배포하여 Google Cloud 환경 내에서 동급 최고의 MMM을 지원하는 단계를 설명합니다.

빠른 시작 데모는 Meridian 빠른 시작 데모를 참고하세요.

아키텍처

Meridian용 Cortex는 마케팅 및 크로스 미디어 데이터에 Cortex Framework를 사용하고 판매 데이터와 결합합니다. Oracle EBS, SAP 또는 다른 소스 시스템에서 판매 데이터를 가져올 수 있습니다.

다음 다이어그램은 Meridian용 Cortex의 주요 구성요소를 설명합니다.

Cortex for Meridian 아키텍처

그림 5. Cortex for Meridian 아키텍처

Meridian 구성요소 및 서비스

Cortex Framework Data Foundation 배포 중에(배포 필수사항 참고) config.json 파일에서 deployMeridiantrue로 설정하여 Meridian용 Cortex를 사용 설정할 수 있습니다. 이 옵션은 Meridian에 필요한 다음 구성요소와 서비스를 설치하는 추가 Cloud Build 파이프라인을 시작합니다.

  • BigQuery 뷰: CrossMediaSalesInsightsWeeklyAgg라는 K9 보고 데이터 세트에 뷰가 생성됩니다. 이를 통해 Cortex Framework에서 마케팅 데이터와 판매 데이터를 쿼리할 수 있습니다. 뷰와 기본 소스의 실제 구현은 배포 중에 선택한 판매 데이터 소스에 따라 달라집니다.

  • Cloud Storage 버킷: PROJECT_ID-cortex-meridian 버킷에는 다음 폴더에 Meridian용 Cortex에 필요하고 Cortex에서 생성한 모든 아티팩트가 포함되어 있습니다.

    • configuration: Meridian용 Cortex의 설정과 매개변수를 정의합니다. 노트북 실행 중에 Colab Enterprise 노트북에서 사용됩니다.
    • csv: Meridian을 실행하여 얻은 원시 데이터 출력이 여기에 CSV 파일로 저장됩니다.
    • models: Meridian을 실행하여 생성된 모델이 여기에 저장됩니다.
    • notebook-run-logs: 각 실행의 노트북 사본과 로그가 여기에 저장됩니다.
    • notebooks: Meridian용 Cortex를 실행하기 위한 코드와 논리가 포함된 기본 노트북입니다. 이 노트북은 특정 요구사항을 지원하기 위해 추가로 맞춤설정할 수 있습니다.
    • reporting: Meridian 실행의 보고서가 저장되는 폴더입니다. 또한 Meridian의 보고서 출력 링크가 포함된 개요 보고서를 생성하기 위한 HTML 템플릿도 포함되어 있습니다.
  • Colab Enterprise: Colab Enterprise는 Jupyter 노트북을 사용하여 데이터 과학 및 머신러닝 워크플로를 위한 안전한 공동작업 환경을 제공하는 Google Cloud 의 관리형 서비스입니다. 관리형 인프라, 엔터프라이즈급 보안 제어, 기타 Google Cloud 서비스와의 통합과 같은 기능을 제공하므로 민감한 데이터를 사용하고 강력한 거버넌스가 필요한 팀에 적합합니다. Jupyter 노트북을 실행하기 위한 관리형 환경입니다.

Meridian용 Cortex는 Colab Enterprise를 사용하여 Meridian 실행을 자동화하는 데 필요한 인프라가 포함된 런타임 템플릿을 정의합니다.

Colab Enterprise 런타임 템플릿

그림 6. Colab Enterprise의 Meridian용 런타임 템플릿입니다.

워크플로를 사용하여 엔드 투 엔드 파이프라인을 트리거하면 실행이 생성됩니다. 이렇게 하면 최신 구성으로 Cloud Storage에서 현재 Jupyter 노트북의 사본이 실행됩니다.

실행

그림 7. Colab Enterprise의 Meridian 실행
  • 워크플로: cortex-meridian-execute-notebook라는 Cloud 워크플로가 Meridian 파이프라인의 전체 Cortex 실행을 조정합니다. 워크플로는 런타임 템플릿을 기반으로 런타임을 만들고 현재 구성으로 노트북 실행을 실행한 다음 모든 결과를 Cloud Storage에 저장하는 Colab Enterprise API를 호출합니다.

    workflows.png

    그림 8. Meridian의 워크플로

    워크플로에 사용할 수 있는 두 가지 선택적 구성 옵션이 있습니다.

    1. Cortex for Meridian JSON 구성을 워크플로에 입력으로 제공할 수 있는 경우 이렇게 하면 흐름에서 이전 구성을 백업하고 입력으로 구성을 업데이트합니다. 자세한 내용은 REPLACE를 참고하세요.

    새 Cortex for Meridian JSON 구성을 워크플로의 입력으로 제공

    그림 9. 새 입력 JSON을 수정하고 실행하는 예
    1. pre_notebook_execution 단계는 노트북을 실행하기 전에 자동화해야 하는 추가 작업을 시작하기에 적합합니다. 예를 들어 Google Cloud Cortex Framework 외부의 소스에서 데이터를 로드합니다.
  • 서비스 계정: 배포 중에 전용 서비스 계정을 제공해야 합니다. 이는 Colab Enterprise에서 워크플로와 노트북을 실행하는 데 필요합니다.

Meridian의 추가 배포 매개변수

config.json 파일은 Cortex 프레임워크로 Meridian을 실행하는 데 필요한 설정을 구성합니다. 이 파일에는 Meridian용 Cortex의 다음 파라미터가 포함되어 있습니다.

   "k9": {
...
        "deployMeridian": false,
...

    "Meridian":{
            "salesDataSourceType": "",
            "salesDatasetID":"",
            "deploymentType": "",
            "defaultNotebookFile":"meridian_cortex_marketing.ipynb",
            "defaultConfigFile":"cortex_meridian_config.json",
            "gcsBucketNameSuffix": "cortex-meridian",
            "workflow": {
                "template": "create_notebook_execution_run.yaml",
                "name": "cortex-meridian-execute-notebook",
                "region": "us-central1"
            },
            "runnerServiceAccount": "cortex-meridian-colab-runner",
            "colabEnterprise": {
                "region": "us-central1",
                "runtimeTemplateName": "cortex-meridian-template",
                "runtimeMachine_type": "n1-highmem-32",
                "runtimeAcceleratorCoreCount": 1,
                "runtimeAcceleratorType": "NVIDIA_TESLA_T4",
                "executionName": "cortex-meridian-execution",
                "notebookRunLogsFolder": "notebook-run-logs"
            }
        }
}

다음 표에서는 각 Meridian 매개변수의 값과 설명을 설명합니다.

매개변수 의미 기본값 설명
k9.deployMeridian Meridian을 배포할지 여부입니다. false 데이터 파운데이션 배포의 일부로 Meridian용 Cortex를 배포할지 여부를 선택합니다.
k9.Meridian.salesDataSourceType 판매 데이터의 소스입니다. - BYOD, SAP 또는 OracleEBS 중에서 선택
k9.Meridian.salesDatasetID 판매 데이터 세트의 ID입니다. - 판매 데이터 세트의 ID입니다. 관련 Cortex Data Foundation 구성에 따라 다릅니다.
k9.Meridian.deploymentType 배포가 클린인지 증분인지 정의합니다. - initialincremental 중에서 선택합니다.
k9.Meridian.defaultNotebookFile Jupyter 노트북 파일입니다. meridian_cortex_marketing.ipynb Cloud Storage의 notebooks 폴더에 있는 노트북 파일의 이름입니다.
k9.Meridian.defaultConfigFile 노트북 실행을 위한 구성 파일입니다. cortex_meridian_config.json 여기에는 노트북을 실행할 때 사용되는 Meridian용 Cortex 구성이 포함되어 있습니다. Cloud Storage의 configuration 폴더에 있어야 합니다.
k9.Meridian.gcsBucketNameSuffix Meridian Cloud Storage 버킷의 Cortex 접미사입니다. cortex-meridian 버킷의 전체 이름은 기본적으로 {PROJECT_ID}-cortex-meridian입니다.
k9.Meridian.workflow.template 워크플로의 템플릿입니다. create_notebook_execution_run.yaml 워크플로를 만들기 위한 템플릿입니다. 이 워크플로는 노트북 실행을 시작하는 데 사용됩니다.
k9.Meridian.workflow.name 워크플로의 이름입니다. cortex-meridian-execute-notebook 워크플로의 Google Cloud 포털에 표시되는 이름입니다.
k9.Meridian.workflow.region 워크플로의 배포 리전입니다. us-central1 워크플로의 배포 리전입니다. 일반적으로 나머지 배포와 동일한 항목을 선택합니다.
k9.Meridian.runnerServiceAccount Meridian용 Cortex의 서비스 계정 이름입니다. cortex-meridian-colab-runner 워크플로 및 Colab Enterprise 실행을 실행하는 데 사용되는 서비스 계정의 이름입니다.
k9.Meridian.colabEnterprise.region Colab Enterprise 실행의 배포 리전입니다. us-central1 Colab Enterprise 실행의 배포 리전입니다. 일반적으로 배포의 나머지 부분과 동일한 항목을 선택합니다.
k9.Meridian.colabEnterprise.runtimeTemplateName 엔터프라이즈 Colab 런타임 템플릿 이름입니다. cortex-meridian-template 엔터프라이즈 Colab 런타임 템플릿 이름입니다.
k9.Meridian.colabEnterprise.runtimeMachine_type 엔터프라이즈 Colab 노트북의 런타임 머신 유형입니다. n1-highmem-32 엔터프라이즈 Colab 노트북의 런타임 머신 유형입니다.
k9.Meridian.colabEnterprise.runtimeAcceleratorCoreCount 코어 수입니다. 1 엔터프라이즈 Colab 노트북의 런타임에 대한 GPU 가속기 코어 수입니다.
k9.Meridian.colabEnterprise.runtimeAcceleratorType 엔터프라이즈 Colab 노트북의 런타임에 사용할 가속기 유형입니다. NVIDIA_TESLA_T4 GPU 유형입니다.
k9.Meridian.colabEnterprise.executionName 엔터프라이즈 Colab 노트북의 런타임 실행 이름입니다. cortex-meridian-execution Colab Enterprise - Executions의 웹 인터페이스에 표시되는 이름입니다.
k9.Meridian.colabEnterprise.notebookRunLogsFolder 런타임 실행을 위한 폴더의 이름입니다. notebook-run-logs Colab 노트북 실행은 여기에 로그와 노트북의 실행 사본을 저장합니다.

워크플로

워크플로는 Meridian 실행을 위해 Cortex를 시작하는 기본 인터페이스 역할을 합니다. cortex-meridian-execute-notebook라는 기본 워크플로가 Meridian용 Cortex의 일부로 배포됩니다.

노트북 실행

Meridian 실행을 위해 새 Cortex를 시작하려면 다음 단계를 따르세요.

  1. Workflows에서 cortex-meridian-execute-notebook 노트북으로 이동합니다.
  2. 실행을 클릭하여 새 실행을 시작합니다.
  3. 초기 실행의 경우 입력 필드를 비워 두어 Cloud Storage의 cortex_meridian_config.json 구성 파일에 저장된 기본 구성을 사용합니다.
  4. 실행을 다시 클릭하여 계속 진행합니다.
  5. 잠시 후 워크플로 실행 상태가 표시됩니다.

    실행 세부정보

    그림 10. 실행 세부정보의 예
  6. Colab Enterprise에서 노트북 실행 진행 상황을 추적합니다.

워크플로 단계

cortex-meridian-execute-notebook 워크플로에는 다음 단계가 포함됩니다.

단계 하위 단계 설명
init - 매개변수를 초기화합니다.
checkInputForConfig - 새 구성 JSON이 워크플로 입력으로 제공되었는지 확인합니다.
logBackupConfigFileName 백업 구성 파일 이름을 로깅합니다.
backupConfigFile Cloud Storage에서 구성 파일을 백업합니다.
logBackupResult Cloud Storage API 호출 결과를 로깅합니다.
updateGCSConfigFile Cloud Storage의 구성 파일을 새 값으로 업데이트합니다.
pre_notebook_execution - 이 단계는 기본적으로 비어 있습니다. 맞춤설정할 수 있습니다. 예를 들어 노트북을 실행하기 전 데이터 로드 또는 기타 관련 단계입니다. 자세한 내용은 Workflows 개요Workflows 커넥터를 참고하세요.
create_notebook_execution_run - Colab Enterprise 노트북 실행을 만듭니다 (Cloud Build의 셸 스크립트를 통해).
notebook_execution_run_started - 완료 결과를 출력합니다.

Meridian 실행 워크플로 맞춤설정

워크플로 입력 필드에 자체 구성 JSON 파일을 제공하여 Meridian 실행을 맞춤설정할 수 있습니다.

  1. 수정된 구성의 전체 JSON을 입력 필드에 입력합니다.
  2. 그러면 워크플로에서 다음을 수행합니다.
    1. Cloud Storage의 기존 cortex_meridian_config.json 파일을 제공된 JSON으로 바꿉니다.
    2. Cloud Storage/configuration 디렉터리에 원래 구성 파일의 백업을 만듭니다.
    3. 백업 파일 이름은 cortex_meridian_config_workflow_backup_workflow_execution_id.json 형식을 따릅니다. 여기서 workflow_execution_id은 현재 워크플로 실행의 고유 식별자입니다 (예: cortex_meridian_config_workflow_backup_3e3a5290-fac0-4d51-be5a-19b55b2545de.json).

Jupyter 노트북 개요

Meridian 모델을 실행하기 위한 입력 데이터를 로드하는 핵심 기능은 Cloud Storage 버킷의 notebooks 폴더에 있는 Python 노트북 meridian_cortex_marketing.ipynb에서 처리합니다.

노트북의 실행 흐름은 다음 단계로 구성됩니다.

  1. 필요한 패키지 (Meridian 포함)를 설치하고 필요한 라이브러리를 가져옵니다.
  2. Cloud Storage 및 BigQuery와 상호작용하기 위한 도우미 함수를 로드합니다.
  3. Cloud Storage의 configuration/cortex_meridian_config.json 파일에서 실행 구성을 가져옵니다.
  4. BigQuery 내 Cortex Framework 데이터 기반 뷰에서 Cortex Framework 데이터를 로드합니다.
  5. Meridian 모델 사양을 구성하고 마케팅 및 영업을 위한 Cortex Framework Data Foundation 데이터 모델을 Meridian 모델 입력 스키마에 매핑합니다.
  6. Meridian 샘플링을 실행하고 요약 보고서를 생성하여 Cloud Storage (/reporting)에 저장합니다.
  7. 기본 시나리오에 대해 예산 최적화 도구를 실행하고 요약 보고서를 Cloud Storage (/reporting)에 출력합니다.
  8. 모델을 Cloud Storage (/models)에 저장합니다.
  9. CSV 결과를 Cloud Storage (/csv)에 저장합니다.
  10. 개요 보고서를 생성하고 Cloud Storage (/reporting)에 저장합니다.

수동 실행 및 수정을 위해 노트북 가져오기

노트북을 맞춤설정하거나 수동으로 실행하려면 Cloud Storage에서 가져오세요.

  1. Colab Enterprise로 이동합니다.
  2. 내 노트북을 클릭합니다.
  3. 가져오기를 클릭합니다.
  4. 가져오기 소스로 Cloud Storage를 선택하고 Cloud Storage에서 노트북을 선택합니다.
  5. 가져오기를 클릭합니다.
  6. 노트북이 로드되어 열립니다.

노트북 실행 결과

노트북 실행 결과를 검토하려면 모든 셀 출력이 포함된 노트북의 전체 사본을 엽니다.

  1. Colab Enterprise에서 실행으로 이동합니다.
  2. 드롭다운에서 관련 지역을 선택합니다.
  3. 결과를 보려는 노트북 실행 옆에 있는 결과 보기를 클릭합니다.
  4. Colab Enterprise에서 노트북 실행 결과를 새 탭에 엽니다.
  5. 결과를 보려면 새 탭을 클릭합니다.

런타임 템플릿

Google Cloud Colab Enterprise는 런타임 템플릿을 사용하여 사전 구성된 실행 환경을 정의합니다. Meridian 노트북을 실행하는 데 적합한 사전 정의된 런타임 템플릿이 Meridian용 Cortex 배포에 포함되어 있습니다. 이 템플릿은 노트북 실행을 위한 런타임 환경을 만드는 데 자동으로 사용됩니다.

런타임 템플릿

그림 11. 런타임 템플릿입니다.

필요한 경우 추가 런타임 템플릿을 수동으로 만들 수 있습니다.